Knowledge Base Management
The knowledge base supports uploading local files or creating and editing online.
Rename Files/Folders
Click Edit in the menu to modify the name

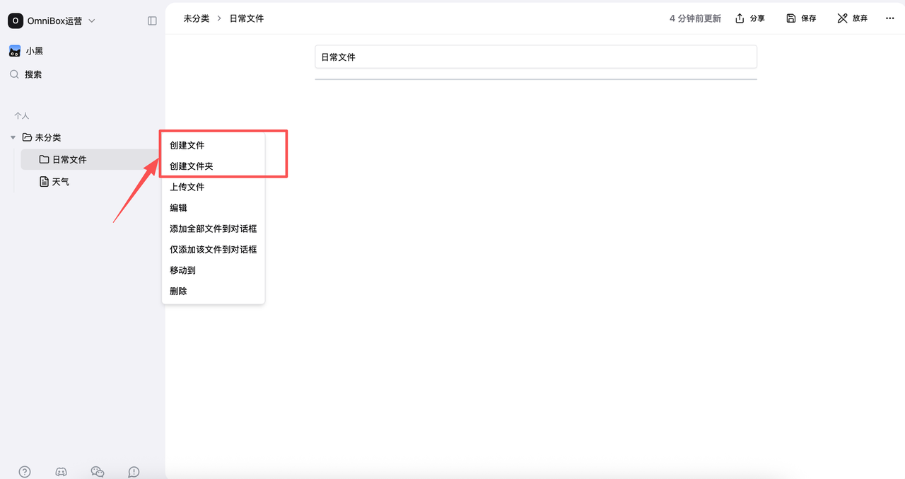
Create Files/Folders
After clicking the Create File button in the menu, the system will open an edit page where you can edit content. This page requires manual saving.

Edit Files
After clicking Edit in the menu, you'll enter edit mode. After saving, you can see the modified content.
To continue editing, click the Edit button in the top right corner.


Delete Files/Folders
Click Delete in the menu, and after confirmation, you can delete the file or the entire folder, including all files within it.
Tag Editing
- A single file can have up to 10 tags
- Uploaded files automatically generate 3 tags by default
